|
24/12/2003
Nueva versión: 0.8 beta 4
Ya está disponible la versión beta 4
que incluye la reparación de varios bugs y algunas
funciones nuevas.
En la sección de downloads
está disponible para descargar.
|
|
30/09/2003
JavaTraceIt! se presentará en
el I Congreso JavaHispano.
El próximo 22 y 23 de Octubre se celebrará
en Madrid el I Congreso de JavaHispano, donde se realizarán
ponencias acerca de diversos temas relacionados con el mundo
Java y sus tecnologías.
JavaTraceIt! se presentará en el congreso, junto con
otros tres proyectos realizados en la Escuela Superior de
Ingeniería Informática.
Saber más:
- Congreso: http://congreso.javahispano.org
- JavaHispano: http://www.javahispano.org
|
9/09/2003
Disponible la primera versión
de prueba para la asignatura "Programación Avanzada"
de la ESEI.
Una de los objetivos de este proyecto es servir de
apoyo a la docencia de las prácticas de la asignatura
"Programación
Avanzada" de la ESEI
(Escuela Superior de Ingeniería Informática
de Ourense).
Ya está disponible la versión de prueba que
incluye ciertas mejoras respecto a la anterior. (downloads).
Como siempre, cualquier problema, bug encontrado, por favor,
e-mail a: lipido@gsid.ei.uvigo.es
|
|
8/08/2003
Ya está disponible una nueva
versión.
JavaTraceIt! sigue evolucionando. La nueva versión
está disponible en downloads,
donde se especifican las nuevas incorporaciones y fallos solucionados.

|
|
12/05/2003
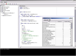
Java TraceIt! ya tiene sitio web
JavaTraceIt!, el proyecto de un depurador-optimizador
de Java ya tiene sitio en la red. Aquí podrás
seguir el desarrollo del proyecto, así como hacer las
aportaciones que quieras. Esperamos que esta herramienta llegue
a ser útil, robusta y fácil de usar.
Para descargarte la primera versión, vete a downloads.
|

|